The future of blockchain sports ownership is here, promising to democratize investments and transform fan engagement. Through tokenized assets, fans can now own fractional stakes in teams, players, and iconic moments, turning passion into real value.
With smart contracts automating dividends, voting rights, and transfers, sports assets can be traded 24/7 in global markets, reshaping the sports economy. But creating these platforms requires scalable infrastructure, compliance, and seamless user experiences for all types of investors.
Advanced smart contract systems will automate dividend distributions, voting rights, and ownership transfers, creating liquid markets where sports assets can be traded 24/7 globally, fundamentally changing how we perceive and participate in sports economics.
In this blog, we’ll discuss how blockchain is revolutionizing sports ownership, the must-have features of such platforms, and how businesses can build them successfully.
As we have helped various businesses bring their innovative blockchain concepts from initial ideation to successful market launch across diverse verticals, IdeaUsher has developed the comprehensive capabilities to transform visionary sports ownership concepts into fully operational, scalable platforms.

What is Blockchain Sports Ownership Platform?
A blockchain sports ownership platform is a digital ecosystem that uses blockchain to tokenize ownership rights in sports teams, clubs, or assets. It allows fans and investors to hold fractional shares, vote on governance decisions, and access exclusive perks through secure smart contracts. Unlike traditional ownership, this model ensures transparency, liquidity, and global participation, turning sports ownership into a borderless, verifiable, and fan-driven experience.
Types of Blockchain Sports Ownership
Blockchain has introduced various ownership models that empower fans, investors, and clubs by creating transparent, tradable, and participatory systems. Here are the main types of blockchain-based sports ownership models:
- Tokenized Fan Ownership Models: Fan tokens and fractional shares that give supporters direct involvement in club activities and governance.
- NFT Ticketing & Collectibles: Fraud-proof digital tickets and exclusive memorabilia that fans can trade or hold as long-term assets.
- Decentralized Governance (DAOs): Community-driven ownership where collective decisions are made through blockchain-powered voting rights.
- Smart Contracts for Revenue Distribution: Automated and transparent financial management for sponsorships, merchandising, and broadcasting revenue.
Traditional vs Blockchain Sports Ownership
The sports ownership model is shifting from traditional wealthy stakeholders to a blockchain-based, more democratized system where fans, investors, and clubs interact in new ways. The table below compares traditional and blockchain-based sports ownership.
| Aspect | Traditional Sports Ownership | Blockchain Sports Ownership |
| Accessibility | Limited to wealthy individuals or institutions. | Fans and retail investors can buy fractional shares via tokens. |
| Transparency | Opaque financials and restricted access to ownership data. | On-chain records provide full transparency of ownership and transactions. |
| Liquidity | Shares are illiquid, hard to sell or transfer. | Tokens can be traded on secondary markets for instant liquidity. |
| Fan Participation | Fans are mostly passive supporters. | Token holders gain voting rights and governance participation. |
| Revenue Channels | Ownership mainly tied to equity and sponsorships. | New streams like token sales, fan rewards, and gamified engagement. |
| Global Reach | Limited to local markets or regional investors. | Borderless ownership accessible worldwide. |
How Blockchain Ensures Transparency & Security?
Blockchain technology underpins modern sports ownership platforms by offering a secure, decentralized, and tamper-proof system that ensures transparency. Unlike centralized systems, blockchain removes intermediaries, enabling fans, investors, and clubs to verify every action, from token transfers to governance.
1. Decentralized Ledger
A decentralized ledger records all transactions across multiple nodes, preventing manipulation and allowing stakeholders to verify transactions independently. This ensures every token transfer, ownership change, and vote is transparent and auditable, promoting clarity in platform operations.
2. Smart Contracts for Automated Execution
Smart contracts are automated programs that execute processes like token distribution and voting based on predefined rules. They ensure accuracy and fairness by eliminating manual intervention. With transparent and immutable code, stakeholders can trust that agreements are executed as intended, reducing disputes and errors.
3. Immutable Records
Once a transaction is recorded on the blockchain, it cannot be altered or deleted, creating a permanent, auditable history of ownership, sponsorships, and fan interactions. This reduces fraud, builds investor confidence, and allows clubs and fans to track activities with full accountability.
4. Cryptographic Security
All transactions and wallet access on a blockchain use public-private key cryptography and encryption, ensuring only authorized users can initiate transactions. This prevents unauthorized access, data manipulation, or double-spending. Fans and investors can confidently engage, knowing their digital assets are secure.
5. Real-Time Auditing & Reporting
Blockchain allows instant verification of transactions, token circulation, and governance results. Clubs, sponsors, and investors can monitor activities in real time without third-party audits. This continuous process ensures accountability, prevents fraud, and offers insights, fostering a transparent ecosystem with stakeholder visibility.
Why Sports Ownership Needs Blockchain?
Sports ownership is entering a transformative era where exclusivity and centralization no longer align with modern expectations. The blockchain sports ownership future is about inclusivity, transparency, and global access, giving fans, sponsors, and investors meaningful stakes in clubs.
1. Fractional and Inclusive Ownership
Blockchain enables clubs to fractionalize equity or assets into digital tokens, letting fans and smaller investors own a verifiable share of their favorite team. This democratizes ownership, breaking traditional monopolies of wealthy investors and opening new community-driven investment models worldwide.
2. Transparent Governance & Decision-Making
Through DAO-based governance, fans can participate in decisions like ticket pricing, sponsorship approvals, or event planning. Every vote is recorded on-chain, ensuring tamper-proof transparency. This creates stronger accountability, reducing disconnect between management and supporters while strengthening long-term loyalty.
3. Direct-to-Fan Monetization
Blockchain allows clubs to bypass intermediaries by issuing fan tokens, NFTs, and tokenized sponsorships. This builds direct financial ties with fans, expanding revenue channels while deepening engagement as supporters feel emotionally and financially invested in outcomes.
4. Automated & Fair Revenue Distribution
Smart contracts automatically distribute revenues from broadcasting, merchandise, or sponsorships. This eliminates payment disputes and delays, ensuring clubs, players, and investors receive fair, real-time payouts. The automation builds trust and efficiency into traditionally complex revenue-sharing systems.
5. Global Accessibility & Fan Participation
Ownership opportunities expand globally through blockchain-powered platforms, giving international fans the ability to buy tokens, vote, and access rewards. This unlocks new global markets for clubs, turning fans everywhere into active stakeholders in team growth.

Why You Should Invest in Launching a Blockchain Sports Ownership Platform?
The global tokenization market is growing rapidly, valued at USD 5.02 billion in 2024 and expected to reach USD 28.97 billion by 2033, with a CAGR of 21.5%. This growth is driven by increasing blockchain adoption, especially in sports, where tokenization boosts fan engagement and athlete investment.

Socios.com, a blockchain fan engagement platform, has nearly 2.5 million users and Fan Token holders growing at 215% annually. Its 2024 market cap is €260 million, with daily trading over €150 million. Socios partners with top clubs like FC Barcelona, Paris Saint-Germain, and Juventus, boosting demand for blockchain sports sponsorships.
Autograph, co-founded by Tom Brady, has secured $170 million in funding to launch a digital collectibles platform featuring celebrity and athlete-backed NFTs. Leveraging blockchain technology, Autograph lets fans own verified NFTs, highlighting the growing market for fan-driven sports assets and exclusive collectibles.
Sorare, a blockchain-based fantasy sports platform, has over 5 million users in 180 countries. With exclusive deals with 300 teams, like the Premier League, La Liga, Bundesliga, and NBA, Sorare is a leader in enhancing fan experience through digital collectibles and blockchain technology.
Sports sponsorship blockchain platforms like Socios.com, Sorare, Kraken, and OpenSponsorship are transforming fan engagement, offering fans new ways to invest in athletes and teams. By tapping into the blockchain sports ownership future, investing now allows participation in this growth, with significant potential as the market evolves.
Business Benefits of Blockchain Sports Ownership Platforms
Blockchain sports ownership platforms create a win-win ecosystem for investors, clubs, and fans by combining transparency, decentralization, and tokenized participation. These platforms unlock new revenue streams, democratize ownership, and enhance fan engagement.
A. For Investors
Blockchain sports ownership opens access to new asset classes beyond traditional investments, allowing investors to diversify into the sports industry.
- Liquidity: Investors can buy, sell, or trade fractional ownership tokens on secondary markets without waiting for club IPOs or private equity exits, giving flexibility and easy access to their capital.
- ROI Potential: Returns can be linked to club performance, fan engagement, or sponsorship deals, providing investors with both financial and strategic value.
- Diversification: By holding tokens from multiple clubs, leagues, or sponsorship deals, investors can spread risk and increase exposure to a variety of revenue-generating assets.
B. For Teams/Clubs
Clubs benefit from direct-to-fan monetization and streamlined operations, bypassing traditional intermediaries.
- Revenue Streams: Through fan token sales, NFTs, and tokenized sponsorships, clubs can generate new income channels beyond ticketing and merchandise.
- Global Sponsorship Opportunities: Blockchain platforms attract international sponsors who can track engagement and ROI in real time, opening partnerships beyond local markets.
- Fan Engagement: Platforms provide tools for fans to vote, collect digital memorabilia, or access exclusive perks, deepening loyalty and fostering long-term community support.
C. For Fans
Fans gain a sense of ownership and active participation in their favorite clubs, transforming their relationship with the team.
- Community Participation: Fans holding governance tokens can vote on club decisions, including kit designs, sponsorship campaigns, or community initiatives, creating a sense of true involvement.
- Exclusive Rewards: Access to limited NFTs, merchandise, VIP experiences, or matchday perks provides tangible benefits for loyal fans.
- Empowerment: Fans have a direct stake in club success, financially and emotionally, enhancing engagement and long-term commitment.
Key Features of Blockchain Sports Ownership Platforms
The blockchain sports ownership future relies on innovative features that combine fan engagement, transparent financial systems, and governance. These core capabilities empower clubs, investors, and fans while creating new monetization opportunities and global participation.

1. Fan Tokenization & Fractional Ownership
Fans and investors can acquire digital tokens representing fractional ownership of clubs, player contracts, or sponsorship rights. Tokens allow participation without full equity investment, democratizing sports ownership, increasing liquidity, and giving supporters direct involvement in governance and decision-making.
2. Decentralized Governance
Fans holding governance tokens can vote on decisions like kit designs, sponsorships, or community initiatives. Smart contracts execute proposals transparently, ensuring tamper-proof governance, enhancing trust, and giving supporters a measurable voice in club operations.
3. NFTs & Digital Collectibles
Clubs can mint NFT-based digital collectibles, including player cards, exclusive merchandise, or event tickets. NFTs are tradable, stakeable, or redeemable for perks, boosting fan loyalty, creating revenue streams, and gamifying the ownership experience.
4. Tokenized Sponsorship & Advertising
Sponsorship rights can be fractionalized into tradeable tokens representing advertising space, campaign rights, or revenue shares. Smart contracts automate payments and track performance, increasing transparency, ROI, and enabling micro-sponsorship opportunities for smaller brands.
5. Secure Wallet & Payment Integration
Built-in wallets allow fans and investors to store, trade, and stake tokens safely, supporting fiat-to-crypto conversion and multi-chain transactions. This simplifies global onboarding and ensures secure, seamless financial interactions.
6. Transparent & Automated Revenue Distribution
Smart contracts automatically allocate revenue from sponsorships, merchandise, ticket sales, or token trading. Automated payouts reduce disputes, errors, and administrative costs, ensuring fair, verifiable distribution to all stakeholders and improving operational trust.
7. User Registration & KYC Verification
Secure onboarding with KYC verification ensures fans and investors are legitimate and compliant with regulations. This prevents fraud, money laundering, and unauthorized access, establishing a trusted foundation for token transactions and participation in governance.
8. Admin Dashboard & Platform Management
A centralized interface lets administrators monitor transactions, manage tokens, oversee users, and resolve disputes, ensuring smooth platform operations. This control maintains efficiency while scaling the community and supporting a decentralized ecosystem.
The Future of Blockchain Sports Ownership Platforms
The blockchain sports ownership future is moving toward fully interactive, decentralized, and fan-driven ecosystems. Innovations in governance, cross-chain access, AI personalization, metaverse integration, and tokenized sponsorships are redefining how fans, clubs, and sponsors interact.

1. Rise of DAOs in Sports Governance
Fans will gain decision-making power in club operations, from kit designs to sponsorships, through DAO governance. Governance tokens and smart contracts ensure votes are transparent, verifiable, and implemented automatically, fostering trust and deeper fan engagement.
2. Cross-Chain Platforms for Global Fan Participation
Multi-chain ecosystems allow fans to hold, stake, and trade tokens across Ethereum, Solana, and Polygon. Token bridges and interoperability remove geographic and network restrictions, enabling clubs to access broader global funding while expanding fan participation.
3. AI + Blockchain for Personalized Ownership Perks
AI-driven analytics deliver customized rewards and experiences based on fan behavior, engagement, and token holdings. Smart contracts automate perk distribution, increasing retention, loyalty, and providing sponsors with targeted, measurable engagement opportunities.
4. Metaverse & Immersive Fan Experiences
Blockchain enables AR/VR integration for virtual stadiums and interactive experiences. Fans access VIP zones, virtual tickets, and digital collectibles with tokens, while clubs generate new revenue streams and strengthen emotional connections with supporters.
5. Tokenized Sponsorship & Dynamic Revenue Models
Sponsorship rights are fractionalized into tradeable tokens, with smart contracts automating revenue distribution based on measurable metrics. Micro-sponsorships and real-time token trading expand business opportunities and make sponsorships more flexible, transparent, and fan-inclusive.
6. Enhanced Digital Collectibles & Gamification
NFT collectibles evolve into interactive, gamified assets linked to fan engagement, rewards, and performance milestones. Smart contracts reward loyalty, participation, and community contributions, creating ongoing monetization streams while sustaining long-term fan engagement.

How IdeaUsher Will Develop Your Blockchain Sports Ownership Platform?
Building a blockchain sports ownership future platform requires aligning technical expertise with fan engagement and investor returns. Our structured approach ensures every step delivers measurable business value and long-term ROI.

1. Requirement Analysis & Tokenomics Design
We analyze fan engagement, club assets, and sponsorship opportunities to define tokenomics for fractional ownership, fan tokens, and governance rights, ensuring fair valuation and liquidity. This design maximizes investor participation, drives fundraising potential, and secures measurable returns.
2. Blockchain & Smart Contract Development
Our developers select scalable, cost-efficient blockchains and implement smart contracts for governance, automated revenue distribution, and tokenized assets. By reducing operational costs and eliminating intermediaries, this approach ensures transparent, reliable transactions that enhance investor confidence and long-term ROI.
3. Core & Advanced Feature Implementation
We build tokenization engines, marketplaces, fan engagement modules, and analytics dashboards, integrating gamified, interactive experiences. These features increase adoption, liquidity, and secondary market activity, which directly amplifies sponsorship value and generates sustained financial returns for investors.
4. UI/UX & Mobile App Development
Our team delivers mobile-first, intuitive interfaces tailored to fans, investors, and club managers. By simplifying onboarding and boosting engagement, we enhance token sales, repeat investments, and long-term revenue growth, maximizing ROI for all stakeholders.
5. Security, Compliance, and Audits
We embed multi-layer security, smart contract audits, and KYC/AML modules to protect assets and ensure global regulatory compliance. This builds trust, reduces risk, and encourages broader investor participation, creating a secure platform with sustainable ROI.
6. Ongoing Support & Scaling
Post-launch, we provide continuous updates, cross-chain integrations, and advanced analytics to scale with increasing fan participation and investment demand. This ongoing support unlocks new monetization channels and strengthens long-term ecosystem growth, ensuring consistent returns for investors.
Challenges & Risks to Consider
While blockchain sports ownership future promises fan-driven engagement and fractional ownership, careful planning is essential to address risks related to regulations, smart contracts, adoption, and token volatility for sustainable growth.
1. Regulatory Uncertainties
Challenge: Differing legal frameworks for fan tokens, NFTs, and fractional club ownership create compliance complexity, risking fines, platform restrictions, or legal disputes if securities, tax, or AML regulations are violated.
Solution: We integrate KYC/AML modules, collaborate with legal experts in key jurisdictions, and continuously monitor regulatory updates to ensure global compliance and secure operations for fans, investors, and clubs.
2. Smart Contract Vulnerabilities
Challenge: Bugs or exploits in smart contracts can trigger unauthorized token transfers, flawed governance, or financial loss, undermining trust in blockchain sports ownership platforms.
Solution: Our developers conduct thorough smart contract audits, implement multi-signature authorization for critical actions, and run bug bounty programs to proactively detect vulnerabilities and secure platform assets.
3. Adoption Barriers Among Traditional Fans
Challenge: Fans unfamiliar with blockchain wallets, tokens, or DAO governance may struggle to participate, limiting platform adoption, engagement, and the full potential of the blockchain sports ownership future.
Solution: We design user-friendly interfaces, provide step-by-step onboarding, and deliver educational content, tutorials, and gamified experiences to bridge knowledge gaps and simplify participation for all fan segments.
4. Market Volatility & Token Value Fluctuations
Challenge: Fan token and NFT values can fluctuate due to team performance, market trends, or crypto volatility, potentially causing financial loss and reduced confidence in platform adoption.
Solution: We implement stable token mechanisms, staking rewards, and token buyback programs, while educating users about market risks, maintaining financial stability, and fostering trust in the blockchain sports ownership platform.
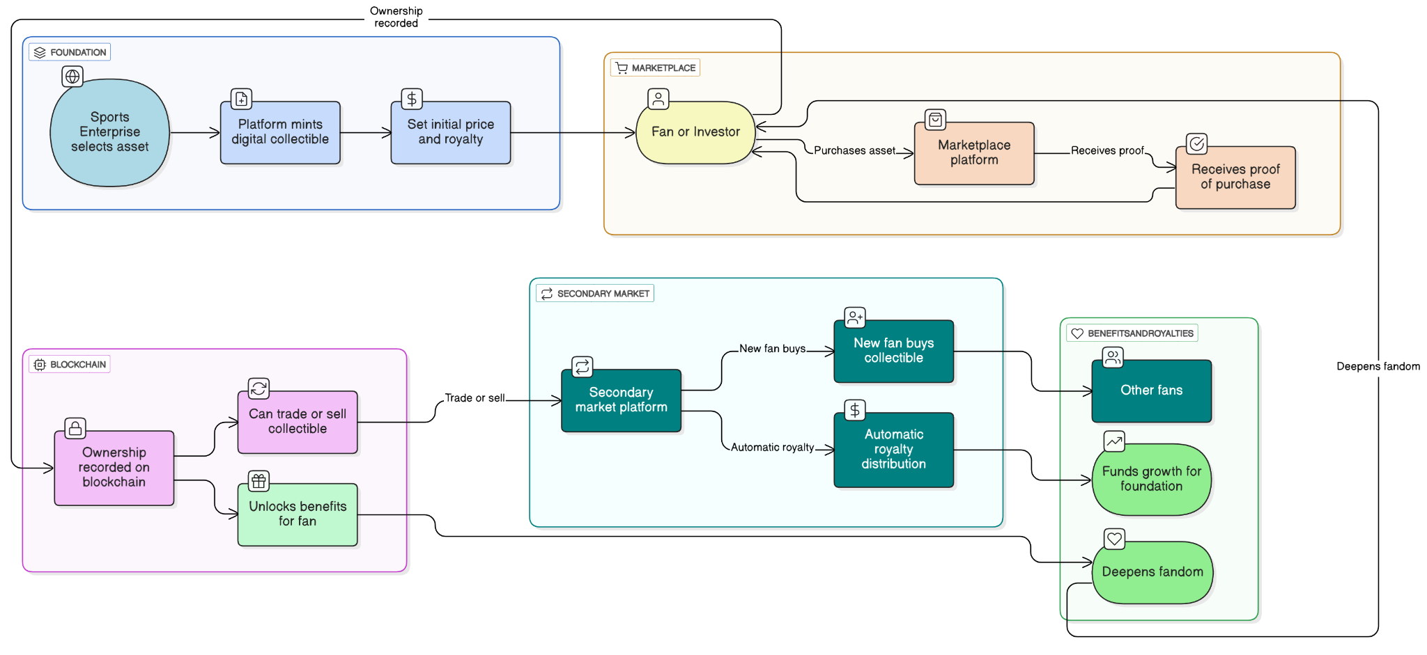
Case Study: Revolutionizing Sports Ownership with Blockchain
Our team partnered with a leading enterprise to launch a blockchain-powered sports ownership platform, transforming how fans and investors engage with sports assets. By combining transparency, security, and fractional ownership, the platform redefines fan participation and unlocks new revenue streams.
The Problem
Traditional sports ownership lacks transparency, causing fans and investors to be uncertain. Manual processes are slow, error-prone, and dispute-prone. High entry costs hinder participation, causing enterprises to miss engagement and monetization opportunities.
- Lack of Transparency: Traditional sports ownership models obscure asset ownership and transaction history.
- Inefficient Processes: Manual tracking is error-prone and susceptible to disputes or fraud.
- Limited Investment Access: Fans and investors face high barriers to participate in ownership.
- Missed Engagement Opportunities: Enterprises struggle to monetize fan loyalty and interaction.
Our Solution
Our platform uses blockchain for secure sports asset ownership. Smart contracts automate transactions and ensure transparency. Fans can invest affordably through fractional ownership, and dashboards provide easy asset management and performance tracking.
- Blockchain-Based Ownership: Secure, immutable records of asset ownership.
- Smart Contracts: Automated transactions and royalties ensure trust and transparency.
- Fractional Ownership: Tokenized sports assets allow fans and investors to hold partial ownership.
- User-Friendly Platform: Intuitive dashboards for managing ownership, trading, and asset performance.
- Real-Time Analytics: Insights into ownership trends, fan engagement, and revenue growth.
The Outcome
Fans engaged through fractional ownership, interacting with sports assets in new ways. The platform streamlined operations, reduced disputes, and boosted its reputation as an innovator in sports tech, fostering a more loyal and active community.

- Increased Fan Engagement: Over 20% of active fans participated in fractional ownership within the first 6 months.
- New Revenue Streams: Tokenized assets generated a 15% uplift in ancillary revenue for the enterprise.
- Operational Efficiency: Automated blockchain processes reduced administrative workload by 30%, nearly eliminating disputes.
- Deepened Fandom: Fans now interact with assets in multiple ways, unlocking benefits and creating a more loyal, engaged community.
- Enterprise Innovation: Positions the company as a market leader in sports technology, attracting strategic partners and media attention.
Conclusion
Blockchain sports ownership platforms are paving the way for a future where fans, teams, and investors are more connected than ever before. By enabling tokenized assets, fractional ownership, and transparent engagement, these platforms redefine how value is shared in sports. The technology not only strengthens trust and security but also creates new opportunities for revenue and global participation. As adoption continues to expand, platforms that focus on scalability, user experience, and innovation will lead the transformation of sports ownership into a more inclusive and sustainable model.
Work with Ex-MAANG developers to build next-gen apps schedule your consultation now
FAQs
Blockchain will redefine sports ownership by enabling fractional investments, tokenized governance, and global participation. Fans and investors will gain secure, transparent access to ownership opportunities, reshaping how value and engagement are distributed in sports.
Blockchain allows fans to directly participate in decisions, access exclusive experiences, and hold verifiable ownership stakes. This strengthens loyalty while creating immersive interactions that go beyond traditional fan engagement models in sports ecosystems.
Yes, tokenized ownership creates innovative revenue streams through fractional ownership, loyalty tokens, and digital marketplaces. Teams, leagues, and investors benefit from enhanced monetization opportunities that extend beyond ticket sales and broadcasting rights.
Scalability ensures platforms can handle large numbers of users, transactions, and tokenized assets without compromising performance. A scalable design guarantees long-term adoption, supporting both fan growth and expanding investment opportunities within the sports ecosystem.















